Назначение системы: автоматизация и оптимизация процесса обработки заявок на ремонт АЗС
Реализован следующий процесс автоматизации:
- система ежеминутно синхронизируется с внешними источниками данных (почтовыми ящиками) от службы рассылки заявок "ИнтраСервис"
- в ходе анализа входящей почты система, используя данные полученные из писем, создаёт новые заявки
- после создания заявки система генерирует очередь СМС уведомлений диспетчерам заявки
- при генерации заявки учитывает график работы диспетчера
- очередь периодически обрабатывается специальной программой управляющей GSM модемом
- программа управления модемом рассылает уведомления и принимает получаемые ответы
- полученные ответы об изменении статуса заявки программа направляет на сервер
- сервер обрабатывает полученные смс уведомления меняя состояние заявки
- смс уведомления в момент создания заявки рассылаются диспетчерам и менеджерам связанным с АЗС на который поступила заявка
- диспетчера или менеджеры, в случае получения уведомления, обязаны зайти в панель управления заявками, проанализировать и, если необходимо, внести изменения, дополнения или отклонить заявку
- у диспетчера заявки имеет возможность назначить исполнителя
- после назначения исполнителей заявки, система генерирует очередь СМС уведомлений исполнителям заявки
- программа управления модемом обрабатывая очередь уведомлений исполнителям рассылает СМС
- исполнитель получив СМС, обязан выехать на устранение неисправности
- исполнитель, используя ответную СМС, может информировать систему об изменении статуса заявки
- диспетчер заявки обязан контролировать статус закрытия заявки используя доступные ему элементы управления
- в случае закрытия диспетчером заявки система генерирует и отсылает почтовое сообщение для системы Интрасервис
- система Интрасервис в случае получения закрывающего письма меняет свой статус заявки
- в ходе обработки заданий система ведёт учёт действий пользователей системы
- а так позволяет вести связанной с заявкой деловую переписку
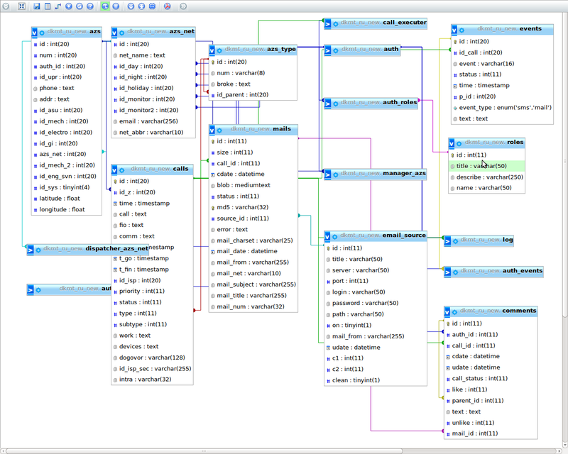
Разработаны модели:
Auth / модель пользователей, обеспечивает авторизацию, управление персоналом для обслуживания заявок
![]()
- для работы с системой необходима авторизация и использование объектов данной модели
- модель содержит контактные данные, используется для назначения исполнителей заявки
- каждый объект модели имеет одну или несколько роли пользователя
- каждый объект модели имеет табель занятости
- каждый объект модели имеет связанные заявки, комментарии, смс события
- действия объекта логируются
- добавление, редактирование, удаление данных модели возможно только через панель управления пользователем с ролю "администратор" или "начальник отдела"
AuthTabel / модель табеля занятости
![]()
- модель используется для хранения и обработки рабочего графика сотрудников
- данные графика используются при формировании списка сотрудников доступных для выполнения заявки
- а так же для определения доступности диспетчеров поступающих заявок
Azs / модель управляющая информацией об АЗС
![]()
- модель содержит контактные данные, а так же географические кординаты используемые для отображения на карте
- географические кординаты заполняются вручную либо рассчитываются автоматически с помощью Яндекс.Геолокатора
- каждая АЗС может быть связана с сетью АЗС и списком пользователей с ролью менеджер
- связь АЗС/менеджер используется для отображения списка заявок пользователю с ролю менеджер > менеджер видит входящие заявки связанные только АЗС на которые он назначен менеджером
- с АЗС может быть связан список заявок на ремонт
- номер АЗС используется при обработке поступающих электронных писем
- редактировать данные АЗС можно только в панели управления пользователем с ролю администратор или начальник отдела
AzsNet / модель обеспечивающая группировку в различные сети АЗС
![]()
- сети заправок используются при формировании списка входящих заправок пользователю с ролью диспетчер
- а так же при формировании карты заправок
- редактировать данные АЗС можно только в панели управления пользователем с ролю администратор или начальник отдела
AzsBroke / модель реализующая иеррахичесий список неисправностей
![]()
- использовуется диспетчерами и менджерам входяших заявок для уточнения типа неисправности, а так для поиска
- редактирование списка неисправней доступно только администратору через панель управления
Call / модель управления заявками
![]()
![]()
![]()
![]()
![]()
![]()
- связана с АЗС, списком исполнителей, цепочкой входящих писем, цепочкой исходяших СМС, список комметариев, история событий заявки
- содержит информацию о неисправности, даты поступления, начала и завершения обработки, состояние и приоритете заявки
- редактирование данных заявки возможно как в панели управления так и с помощью специальных форм управления, ограниченных с помощью ролей пользователей
- заявки создаются либо автоматически из входящей почты либо с помощью специального визарда, доступного пользователями с ролью администратор, диспетчер, менеджер
- пользователи с ролью администратор и диспетчер имеют возможность изменить содержание и статус заявки, а так же назначать исполнителей заявки
- пользователи с ролью менеджер и исполнитель имеют возможность просматривать заявку только в режиме чтения
- полное редактирование и удаление заявки доступно администратору в панели управления
- созданы 3 представления заявки: в виде таблицы, в виде раздвижных панелей и в виде специальной формы, все представления содержат элементы управления заявкой и зависят от роли пользователя
- поиск заявки возможен по номеру АЗС, внутреннему номеру заявки (используется для обработки СМС переписки с исполнителем), внешнему номеру в Интрасервсие, состонияю, типу неисправности и дате поступления
Comments / модель реализующая переписку исполнителей и диспетчеров по конкретной завявке
![]()
- на форме редактирования каждой заявки есть форма создания комментария
- каждый комментарий связан заявкой с пользователем создавшим его
- полный список комментариев заявки доступен на форме редактирования заявки
- данные этой модели не редактируются и не удаляются
Event / модель реализующая очередь СМС и почтовых уведомлений
![]()
![]()
- объекты этой модели связанны с заявкой и списком пользователей связанных с заявкой
- содержат текст и состояние заявки
- генерируют тексты СМС и Email
- Log / модель реализующая систему журналирования действий системы
Mail / модель реализующая хранение и анализ входящей почты от системы Интрасервис
![]()
![]()
![]()
![]()
![]()
![]()
![]()
- каждый объект модели содержит связи с заявкой и источником почты
- каждый объект модели имеет контрольную сумму (md5) исключающую дублирование входящих заявок
- пользователи с ролью администратор и диспетчер имеют возможность просматривать как всех список входящих писеми, так и списки писем связанных с заявкой
- так же пользователи с этой ролью имеют возможность делать экстренный импорт почты в случае простоя механизмов автоматической синхронизации
- полное управление данным этой модели возможно в панели управления
- так же создан механизм импорт/экспорт почты, этот механизм необходимо применять в случае переноса данных с других серверов
Mail_Source / модель источник входящей почты, используется для подключения различных источников входящих заявок
![]()
![]()
- содержит данные для подключения к различным электронным ящикам
- с каждым источником связан наобор импортированных писем
- источники используются в непрерывном цикле синхронизации почты и импорта заявок из писем
- данные источников используются в информационной панели управления
- настройки источника позволяют управлять сохранением или удалением почты
Role / модель роли пользователей, используется для разделения доступа к различным интерфейсам управления системой
имеются следующие роли пользователей
|
исполнитель |
видит назначенные на него заявки, либо заявки определенной категории |
|
|
управляющий |
создание заявок по своим АЗС, просмотр своих заявок, это для подачи заявок пр своим заправкам. И видят они только свои заправки и заявки |
|
|
наблюдатель |
только просмотр заявок, это роль типа диспетчера: видеть заявки но нельзя назначать исполнителя и менять статусы |
|
|
диспетчер |
назначение исполнителей. редактирование заявок. эта роль у тех кто сможет назначит исполнителей . Т.е. диспетчер видит ВСЕ заявки |
|
|
начальник отдела |
назначение исполнителей, редактирование заявки, назначение дежурных на выходные и праздники |
|
|
админ |
полный доступ |
- каждый пользователь может иметь одну или несколько ролей
- роли используются при авторизации, при отображении элементов управления, доступа к представлениям и формировании запросов к базе данны
- управление ролями возможно в панели управления и доступно пользователям с ролью администратор и начальник отдела
Комментариев 1
Яна Дмитришина
2016-03-04
Мне кажется, что все должности кроме исполнителя становятся лишними, т.к. программа сама все делает за диспетчеров и управляющих.